PROYECTOS EN TIA PORTAL SIEMENS

← CERRAR PESTAÑA / VOLVER

Proyecto 1: Control Proporcional de Motor

Este Proyecto se trata de un código o programa que simula un control proporcional en lazo abierto, en este caso de un motor que va a estar trabajando de 0 - 1600 RPM, controlado por una señal de 4 - 20 mA, simulando con diferentes valores en miliamperios en la entrada de señal.

VER VIDEO DESCARGAR PDF
Control Motor

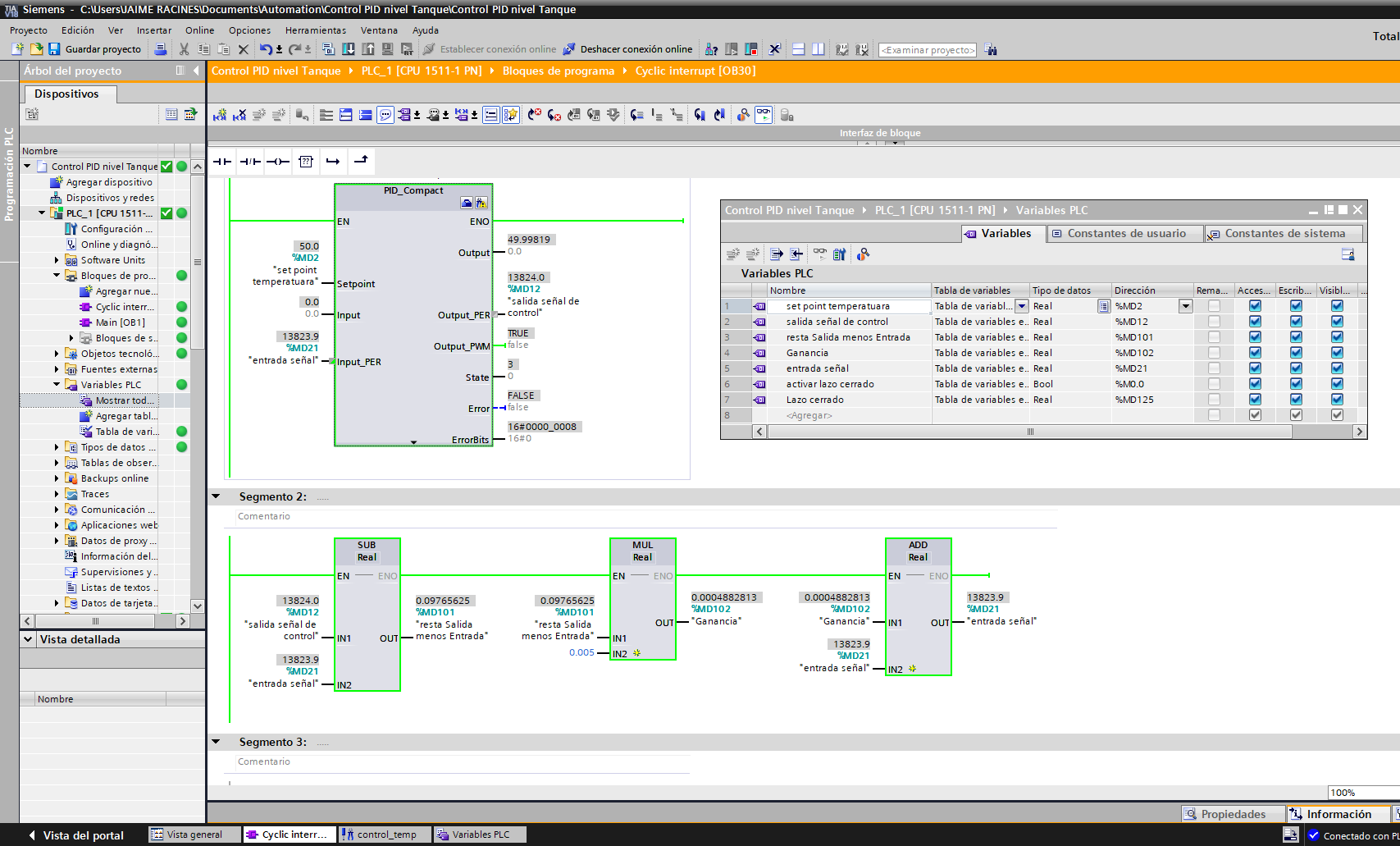
Proyecto 2: Control PID de Temperatura

En este Capítulo se desarrolla un programa que simula un control PID lazo cerrado, en este caso un controlador de temperatura que es uno de los procesos más populares dentro de la industria. En el video de explicación, se hacen pruebas con diferentes SET POINT, y se muestra gráficamente la respuesta de las variables y elementos finales de control.

VER VIDEO DESCARGAR PDF
PID Control PID Graph

Proyecto 3: Transferencia Automática Red-Generador

En muchas empresas la transferencia RED-GENERADOR se realiza de forma manual. Por tal motivo el programa a continuación simula una transferencia automática que se puede implementar para evitar los riesgos que conlleva una transferencia manual.

VER VIDEO DESCARGAR PDF
Transferencia Automática

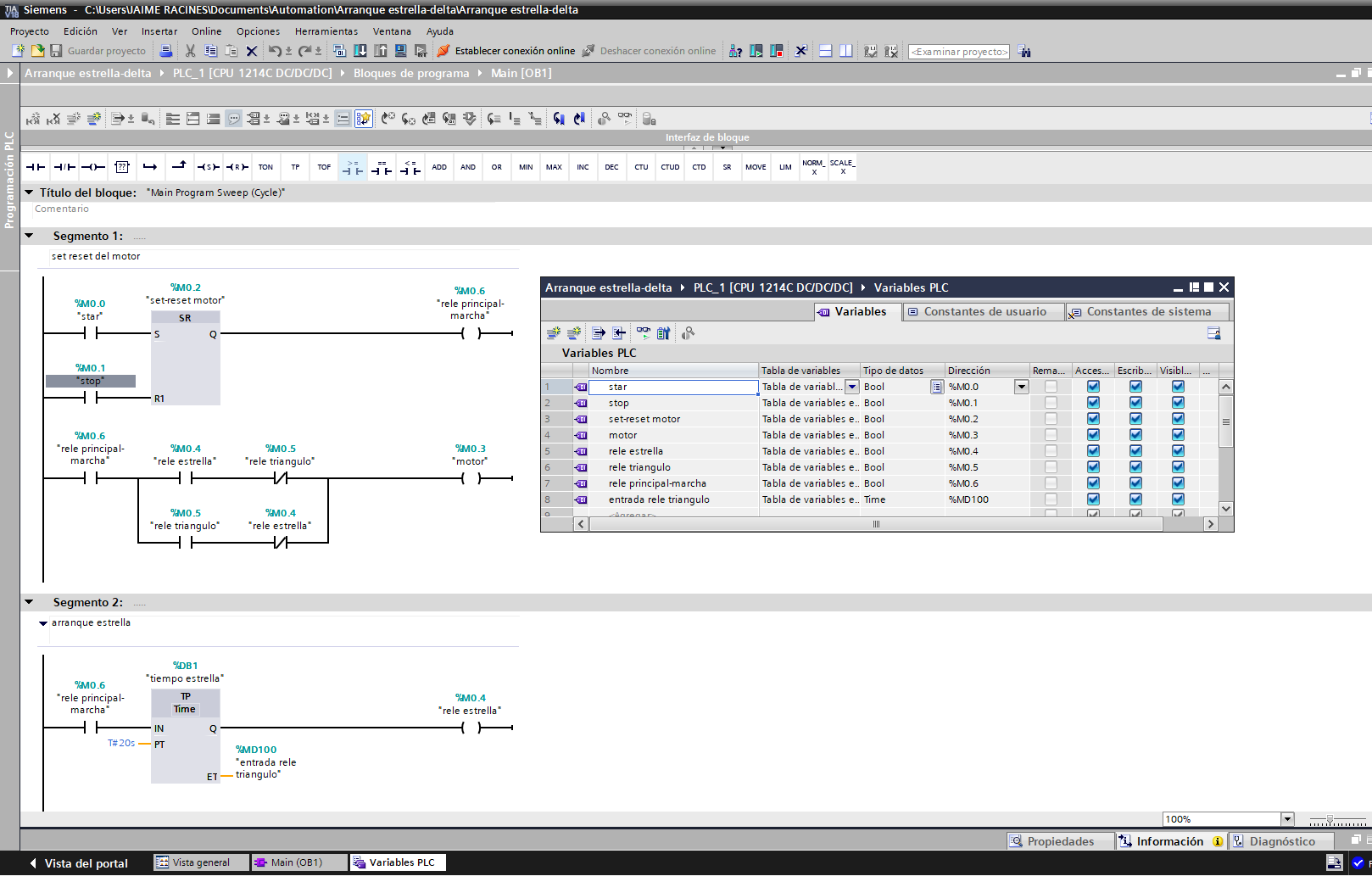
Proyecto 4: Arranque Estrella-Triángulo

Este es un Proyecto común que está presente en la mayoría de las empresas, el cual se implementa normalmente para el arranque de motores de potencias elevadas, para evitar los picos en la corriente (amp) de arranque los cuales afectan al mismo motor y a la carga.

VER VIDEO DESCARGAR PDF
Estrella Triángulo

Proyecto 5: Llenado de Vagoneta En Banda Transportadora

En esta ocasión se trata de una simulación de una banda transportadora que porta una vagoneta, que se detiene automáticamente a llenarse de producto y luego realiza un proceso de descarga. El proceso continúa secuencialmente hasta dar por terminado el trabajo de forma manual, todo con un solo pulso de inicio.

VER VIDEO DESCARGAR PDF
Banda Transportadora

Proyecto 6: Camino Automatizado a Diferentes Tanques o Destinos

ESTE PROYECTO SE ENCUENTRA EN DESARROLLO

En Desarrollo

Proyecto 7: Sistema Maestro Esclavo y Priorización de Arranque en Máquinas Industriales

ESTE PROYECTO SE ENCUENTRA EN DESARROLLO

En Desarrollo